easyJet易捷航空是欧洲第二大廉价航空公司,仅次于Ryanair瑞安航空。下面演示如何在easyJet易捷航空官网:www.easyjet.com,预定欧洲国际航班机票。
首先打开以上easyJet易捷航空公司官方网站,如果您在打开网站时出现错误提示“Access Denied”,这是由于网络IP线路不行被拒绝访问,您可以注册使用Kamatera VPS服务器,全程在远程Windows云电脑桌面中操作,推荐欧洲例如英国的IP机房线路服务器。

进入官网后,首先点击右上角Sign In页面下边的Create account按钮注册一个账号,填写个人基础信息、联系电话、航班偏好等内容。

账号创建完成后,登陆账户,在网站首页选择航班开始预定。例如我这里选择从英国贝尔法斯特飞往西班牙阿利坎特的航班,1位成年人,单程票,11月1日出行。

系统筛选显示了10月31日——11月2日的几架航班,最低价的为贝尔法斯特Belfast City (George Best)机场到Alicante阿利坎特10月31日起飞,仅需24.99英镑,这个票价可以携带一小件随身行李。选择这个航班点击Continue继续。

下个页面会有几个不同票价级别:
- 标准价,仅能携带一件尺寸为45 x 36 x 20厘米的小件行李,适合轻装出行
- 标准价+49.48英镑,可额外携带一件最大尺寸56 x 45 x 25厘米的大件行李,以及享受前排座位,快速登机服务,适合短途出行
- 标准价+53.98英镑,除上述两个级别待遇外,还可携带23公斤手提袋和标准座位
我这里依旧选择标准票价。

下面这个页面是选择座位,所有这些座位都是要额外加钱的,从7.99英镑到23.99英镑不等。如不想额外加钱的话就“跳过座位”,航空公司会在乘客办理登机时随机分配座位,我这里依旧跳过选座。

又是一个是否添加行李的选择页面,额外支付30.49英镑可携带最大尺寸56×45 x 25厘米的大件行李,我这里依旧跳过。

一个关于携带手提袋的额外收费页面,依旧跳过。

下边是询问是否购买旅游保险的页面,有需要就购买,价格也不贵,不需要的话就跳过。

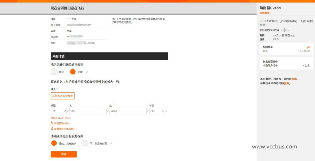
这个页面是核对个人信息,准备进入付款环节。

最后付款页面,支持万事达Visa大来卡发现卡等信用卡支付,输入卡号信息、到期日、CVV安全码这些信息完成最后的支付。
